Help us improve your experience.

Let us know what you think.

Do you have time for a two-minute survey?

 
 

Validation Framework

Test Bed Topology

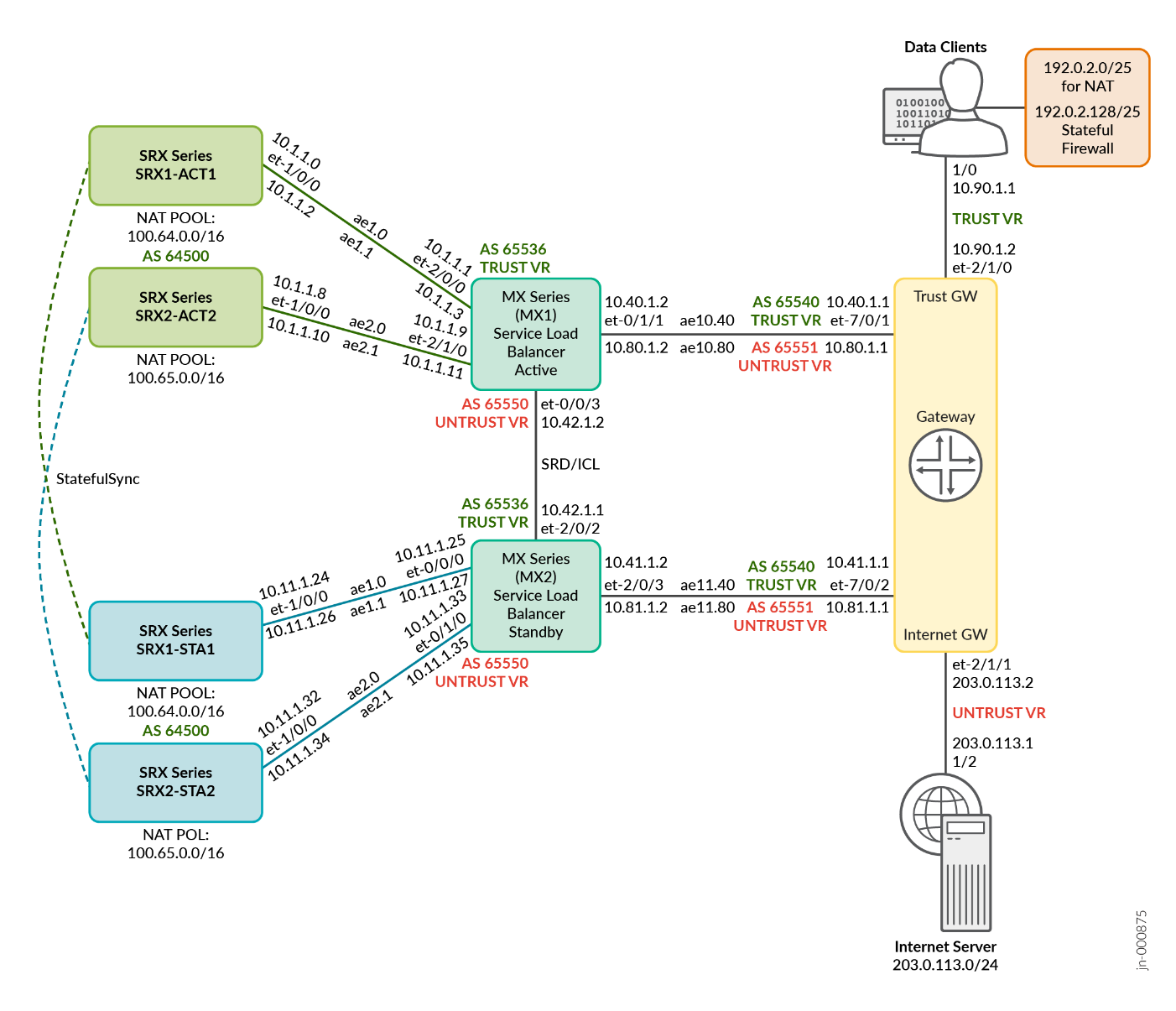
In this JVD, two physical topologies are leveraged for standalone (Figure 1) and redundant configurations (Figure 2) are able to address all four deployment scenarios as described in Supported Platforms. As mentioned in the configuration example section, some key elements need to be put in place, like a consistent network IP address scheme, the BGP peering between the MX Series Router, the external Gateway (if any), and with each SRX/vSRX Series Firewalls.

Figure 1: Test Bed – ECMP CHASH - Single MX, Standalone SRXs A diagram of a computer network Description automatically generated
Figure 2: Test Bed – ECMP CHASH - Dual MX, SRX MNHA Pairs A diagram of a computer system Description automatically generated

Supported Platforms

To review the software versions and platforms on which this JVD was validated by Juniper Networks, see the Validated Platforms and Software section in this document.

Tested Optics

The Fiber optic transceivers used in that test bed are:

  • QSFP-100GBASE-SR4: between MX304 and SRX4600s
  • QSFP28-100G-AOC-3M: between MX304 and servers hosting vSRXs

This JVD has been validated with the fiber optics reference above, but the technical validation is larger regarding hardware compatible optics, see those refs on Juniper’s Hardware Compatibility Tool.

vSRX Setup and Sizing

This JVD focuses only on the functional aspect of the solution. It does not matter whether powerful servers are tested for hosting the vSRX(s), as well as the size of vSRX used here. For real time performances, high end servers (like Dell or HPE servers with Intel Gold or AMK 9K CPUs, 256GB RAM and ConnectX6 or X7 or later interfaces) with large vSRX sizes are proposed (like 16 vCPU and 32GB RAM). For more information about vSRX requirements, see Juniper documentation:

https://www.juniper.net/documentation/us/en/software/vsrx/vsrx-consolidated-deployment-guide/vsrx-kvm/topics/concept/security-vsrx-kvm-understanding.html

or

https://www.juniper.net/documentation/us/en/software/vsrx/vsrx-consolidated-deployment-guide/vsrx-vmware/topics/concept/security-vsrx-vmware-overview.html