Help us improve your experience.

Let us know what you think.

Do you have time for a two-minute survey?

 
 

Use Case Overview

In the modern WAN networks, 100G/400G port speeds are a common requirement in the service providers’ multiservices edge (MSE) and metro aggregation scenarios and even in enterprise class networks. Nonetheless, lower speed ports continue to be extensively utilized. While achieving the necessary port diversity within a single chassis system is feasible, it often falls short of being optimal in terms of total cost of ownership (TCO), performance, and power consumption. Introducing distribution or preaggregation network segments or layers emerges as the natural solution to consolidate traffic from lower speed attached circuits and route it towards centrally located aggregation nodes equipped with 100G/400G ports. With this JVD, we introduce a solution for a simple port-extender that addresses the need for efficient management and configuration of high-speed aggregation networks.

Figure 1: Port Fan-Out in the Multiservice and Metro Use Cases of the Service Provider Network Port Fan-Out in the Multiservice and Metro Use Cases of the Service Provider Network

This JVD presents a network design that encompasses both the data and control planes for the port fan-out solution, utilizing the MX Series router as the aggregation PE device and the ACX Series router as the port fan-out device. The solution works best for use cases where the MSE PE-node or metro nodes aggregate traffic from access or preaggregation nodes or interconnects with another service provider through External Network-Network Interface (ENNI). Use cases with directly connected CPE devices to the FO-ports can be also conditionally addressed by the introduced fan-out solution. More specifically, the solution works best for aggregating and delivering traffic flows end-to-end from attached circuits, which already carry a service VLAN tag (S-VLAN) in the Ethernet frames.

This solution proves particularly beneficial for enabling the fan-out approach within a metro aggregation or within multi-service edge network segments of a service provider network, where the MX router's Nx100G ports are fanned-out into lower port speeds with the ACX7024 router serving as the fan-out device.

The key characteristics of this solution include:

  • A full extender's physical port and optics laser status propagation to the aggregation node
  • Full transparency for the L2 control traffic
  • Streamlined operations and provisioning

This proposed solution needs a one-time provisioning of the fan-out device at day 0, with its configuration remaining unchanged as new attached circuits are connected to the ports of the fan-out device. Furthermore, the solution is entirely based on open standard protocols and can be readily extended for use with other variations of the Juniper Networks platforms if needed.

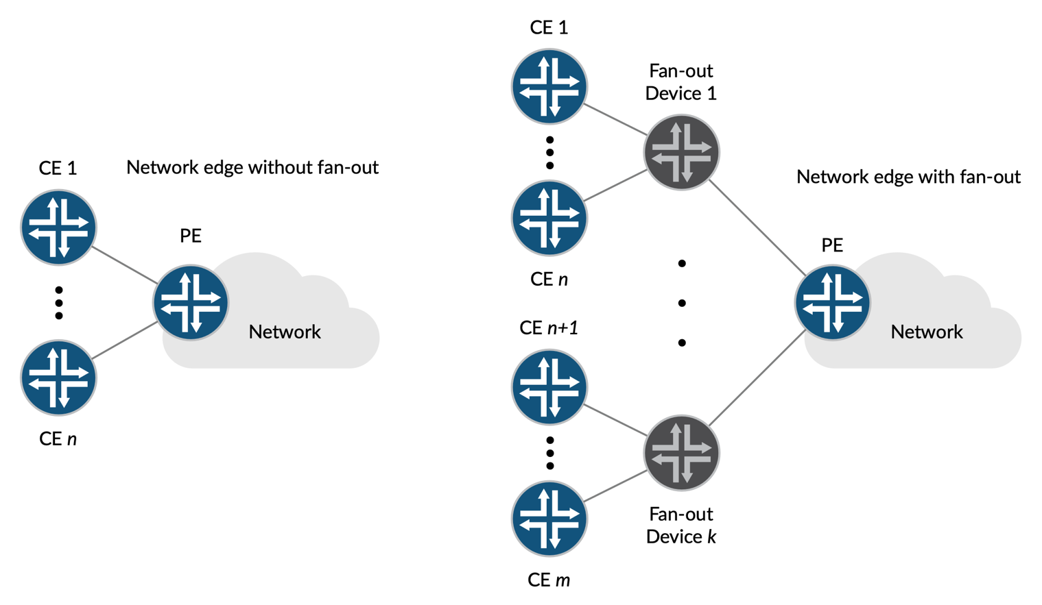
The port fan-out solution is an application of hierarchical network design principles at the network's edge, as depicted in Figure 2. The port fan-out architecture creates an unobtrusive abstraction layer over the physical hardware that now sits between the customer's and the provider's equipment. This abstraction layer is transparent from the customer's perspective. In most deployments, it requires a minimal and localized configuration change on a provider's edge port, which doesn't affect or propagate to the rest of the network. Configuration of a fan-out device is also localized, straightforward, and doesn’t change throughout its lifetime.

Figure 2: Network Edge Design with and Without Port Fan-Out A diagram of a network Description automatically generated