Help us improve your experience.

Let us know what you think.

Do you have time for a two-minute survey?

 
 

Network Connectivity: Reference Examples

For those who want more details, this section provides insight into the setup of each fabric and the expected values for the reference examples.

The section describes the IP connectivity across the common Frontend, and Storage Backend fabrics, and the GPU Backend fabric in Cluster 1, Stripe 1. The GPU Backend fabrics for cluster 1, stripe 2, and cluster 2 follow the same model.

Regardless of whether you are using Apstra with or without Terraform automation with Apstra, the IP addressing Pools, ASN Pools, and interface addresses are largely automatically assigned and configured with little interaction from the administrator unless desired.

Notice that all the addresses shown in this section represent the IP addressing schema used in the Juniper lab to validate the design.

Frontend Network Connectivity

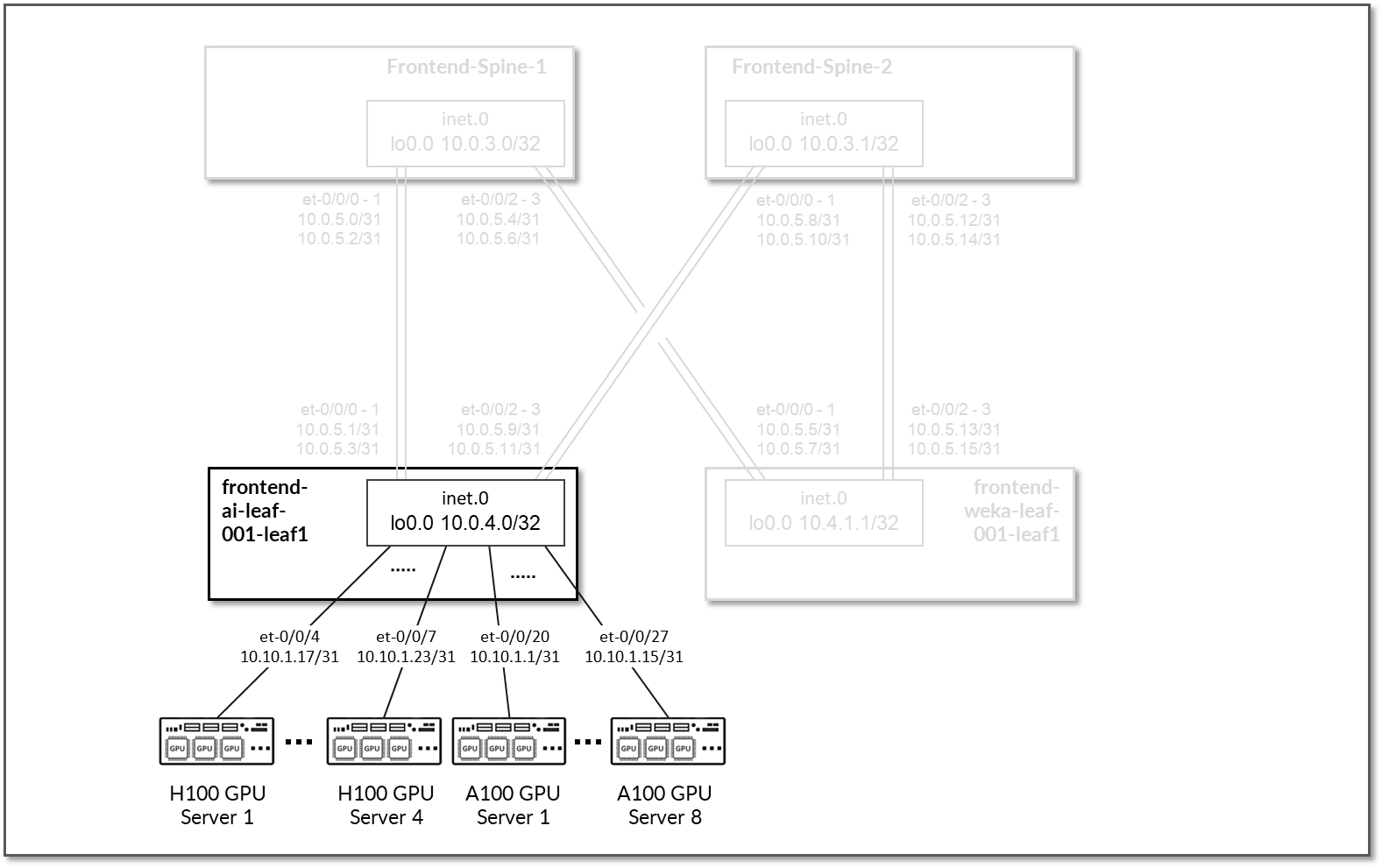
The Frontend fabric is designed as a Layer 3 IP Fabric, where the links between the leaf and spine nodes are configured with /31 IP addresses, as shown in Table 26. The fabric consists of 2 spine nodes and 2 leaf nodes, where 1 leaf node is used to connect to the storage servers (named frontend-weka-leaf 1) and 1 is used to connect to the GPU servers (named frontend-ai-leaf1). Additionally, the Headend Servers that execute the workload manager (Slurm) for AI Training and Inference models reside in this fabric.

Note:

In this example, leaf nodes connecting to the GPU servers in the Frontend fabric are named frontend-ai-leaf# instead of frontend-gpu-leaf# but they represent the same role.

There are two 400GE links between each frontend-weka-leaf 1 node and the spine nodes and two 400GE links between each frontend-ai-leaf1 node and the spine nodes as shown in Figure 71.

Figure 71: Frontend Spine to Leaf Nodes Connectivity A diagram of a computer network Description automatically generated

Table 26: Frontend Interface Addresses

Spine node Leaf node Spine IP address Leaf IP address
frontend-spine1 frontend-ai-leaf1

10.0.5.0/31

10.0.5.2/31

10.0.5.1/31

10.0.5.3/31

frontend-spine1 frontend-weka-leaf1

10.0.5.4/31

10.0.5.6/31

10.0.5.5/31

10.0.5.7/31

frontend-spine2 frontend-ai-leaf1

10.0.5.8/31

10.0.5.10/31

10.0.5.9/31

10.0.5.11/31

frontend-spine2 frontend-weka-leaf1

10.0.5.12/31

10.0.5.14/31

10.0.5.13/31

10.0.5.15/31

Note:

All the Autonomous System and IP addresses are assigned by Apstra (from predefined pools of resources) based on the intent.

The loopback interfaces also have addresses automatically assigned by Apstra from a predefined pool.

Table 27: Frontend Loopback Addresses

Device Loopback interface address
frontend-spine1 10.0.3.0/32
frontend-spine2 10.0.3.1/32
frontend-ai-leaf1 10.0.1.0/32
frontend-weka-leaf1 10.0.1.1/32

The H100 GPU Servers and A100 GPU Servers are all connected to the frontend-ai-leaf1 node.

The links between the GPU servers and the leaf node Leaf 1 are assigned /31 subnets out of 10.0.5.0/24, shown in Figure 72 and Table 28.

Figure 72: Frontend Leaf Nodes to GPU Servers ConnectivityA computer screen shot of a computer Description automatically generated

Table 28: Frontend Leaf Nodes to GPU Servers Interfaces Addresses

GPU Server Leaf node GPU Server IP address Leaf IP address
H100 GPU Server 1 frontend-ai-leaf1 10.10.1.17/31 10.100.1.9/31
H100 GPU Server 2 10.10.1.19/31 10.100.1.11/31
H100 GPU Server 3 10.10.1.21/31 10.100.1.1/31
H100 GPU Server 4 10.10.1.23/31 10.100.1.3/31
A100 GPU Server 1 10.10.1.1/31 10.100.1.5/31
A100 GPU Server 2 10.10.1.3/31 10.100.1.7/31
A100 GPU Server 3 10.10.1.5/31 10.100.2.9/31
A100 GPU Server 4 10.10.1.7/31 10.100.2.11/31
A100 GPU Server 5 10.10.1.9/31 10.100.2.1/31
A100 GPU Server 6 10.10.1.11/31 10.100.2.3/31
A100 GPU Server 7 10.10.1.13/31 10.100.2.5/31
A100 GPU Server 8 10.10.1.15/31 10.100.2.7/31

The WEKA storage servers are all connected to the frontend-weka-leaf 1 node.

The links to these servers do not have IP addresses assigned on the leaf node. Layer 3 connectivity is provided via an irb interface with an address out of subnet 10.10.2.1/24. The WEKA servers are assigned addresses out of 10.10.2.0/24, as shown Figure 73 and Table 29.

Figure 73: Frontend Leaf Nodes to WEKA Storage ConnectivityA screenshot of a computer Description automatically generated

Table 29: Frontend Leaf Nodes to WEKA Storage Interface Addresses

GPU Server Leaf node WEKA Server IP Address Leaf IP Address
WEKA Storage Server 1 frontend-weka-leaf1 10.10.2.2/24 10.10.2.1/24 (irb.2)
WEKA Storage Server 2 10.10.2.3/24
WEKA Storage Server 3 10.10.2.4/24
WEKA Storage Server 4 10.10.2.5/24
WEKA Storage Server 5 10.10.2.6/24
WEKA Storage Server 6 10.10.2.7/24
WEKA Storage Server 7 10.10.2.8/24
WEKA Storage Server 8 10.10.2.9/24

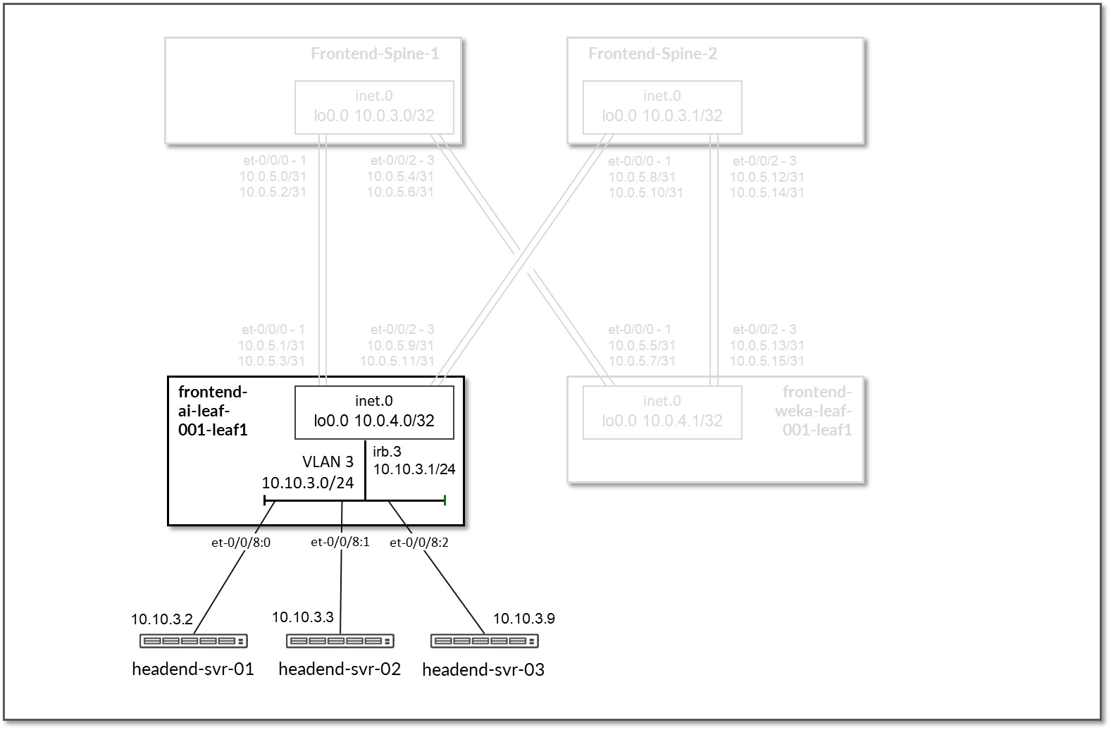
The Headend servers executing the workload manager are all connected to the frontend-ai-leaf1 node.

The links to these servers do not have IP addresses assigned on the leaf node. Layer 3 connectivity is provided via an irb interface with the address 10.10.3.1/24. The headend servers assigned addresses out of 10.10.3.0/24, as shown in Figure 74 and table below.

Figure 74: Frontend Leaf Nodes to Headend Servers Connectivity

A screenshot of a computer Description automatically generated

EBGP is configured between the IP addresses assigned to the spine-leaf nodes links. There will be 2 EBGP sessions between the frontend-ai-leaf# node and each spine node, and 2 EBGP sessions between each frontend-weka-leaf # node and each of the spine nodes, as shown in Figure 75.

Figure 75: Frontend EBGP

A diagram of a computer server Description automatically generated

Table 30: Frontend Sessions

Spine node Leaf node Spine Leaf ASN Spine IP address Leaf IP address
frontend-spine1 frontend-ai-leaf1 4201032300 4201032400

10.0.5.0/31

10.0.5.2/31

10.0.5.1/31

10.0.5.3/31

frontend-spine1 frontend-weka-leaf 1 4201032401

10.0.5.4/31

10.0.5.6/31

10.0.5.4/31

10.0.5.7/31

frontend-spine2 frontend-ai-leaf1 4201032301 4201032400

10.0.5.8/31

10.0.5.10/31

10.0.5.9/31

10.0.5.11/31

frontend-spine2 frontend-weka-leaf 1 4201032401

10.0.5.12/31

10.0.5.14/31

10.0.5.13/31

10.0.5.15/31

Note:

All the Autonomous System and community values are assigned by Apstra (from predefined pools of resources) based on the intent.

On the frontend-ai-leaf1 nodes BGP policies are configured by Apstra to advertise the following routes to the spine nodes:

  • frontend-ai-leaf1 node own loopback interface address,
  • frontend-ai-leaf1 node to spines interfaces subnets and
  • GPU servers to frontend-ai-leaf1 node link subnets.
  • WEKA server’s management subnet

Figure 76: Frontend Leaf to GPU Servers BGP

A computer screen shot of a diagram Description automatically generated

Figure 77: Frontend Leaf to Headend Server BGP

A screenshot of a computer Description automatically generated

Table 31: Frontend Leaf to GPU/Headend Servers Advertised Routes

Leaf Node Peer(s) Advertised Routes BGP Communities
frontend-ai-leaf1 frontend-spine1 & frontend-spine2

Loopback:

10.0.4.0/32

Leaf-spines links:

10.0.5.0/31

10.0.5.2/31

10.0.5.8/31

10.0.5.10/31

GPU servers <=> frontend spine links:

10.10.1.16/31

10.10.1.18/31

10.10.1.20/31

10.10.1.22/31

10.10.1.0/31

10.10.1.2/31

10.10.1.4/31

10.10.1.6/31

10.10.1.8/31

10.10.1.10/31

10.10.1.12/31

10.10.1.14/31

WEKA Management server’s subnet:

10.10.3.0/24

3:20007

21001:26000

On the frontend-weka-leaf 1 node BGP policies are configured by Apstra to advertise the following routes to the spine nodes:

  • frontend-weka-leaf 1 node own loopback interface address,
  • frontend-weka-leaf 1 node to spines interfaces subnets and
  • WEKA storage server’s subnet

Figure 78: Frontend Leaf to WEKA Storage BGP

A screenshot of a computer Description automatically generated

Table 32: Frontend Leaf to Weka Storage Advertised Routes

Leaf Node Peer(s) Advertised Routes BGP Communities
frontend-weka-leaf 1

frontend-spine1 &

frontend-spine2

Loopback:

10.0.4.1/32

Leaf-spines links:

10.0.5.4/31

10.0.5.6/31

10.0.5.12/31

10.0.5.14/31

GPU servers <=> frontend spine links:

10.10.2.0/24

4:20007

21001:26000

On the Spine nodes, BGP policies are configured by Apstra to advertise the following routes to the frontend-ai-leaf node:

  • frontend-spine node own loopback interface address
  • frontend-weka-leaf 1 loopback interface address
  • frontend-spine to frontend-weka-leaf 1 nodes interfaces subnets
  • WEKA storage server’s subnet (learned from frontend-weka-leaf 1)

Figure 79: Frontend Spine to Frontend Leaf for GPU/Headed Servers BGPA screenshot of a computer Description automatically generated

Table 33: Frontend Spine to Frontend Leaf for GPU/Headed Servers Advertised Routes

Leaf Node Peer(s) Advertised Routes BGP Communities
frontend-spine1 frontend-ai-leaf

Loopback:

10.0.3.0/32

10.0.4.0/32

Leaf-spines links:

10.0.5.0/31

10.0.5.2/31

10.0.5.4/31

10.0.5.6/31

10.0.5.12/31

10.0.5.14/31

WEKA Servers subnet:

10.10.2.0/24

0:15

1:20007

21001:26000

Except for 10.0.4.0/32

(0:15 3:20007 21001:26000)

frontend-spine2 frontend-ai-leaf

Loopbacks:

10.0.3.1/32

10.0.4.0/32

Leaf-spines links:

10.0.5.4/31

10.0.5.6/31

10.0.5.8/31

10.0.5.10/31

10.0.5.12/31

10.0.5.14/31

WEKA Servers subnet:

10.10.2.0/24

0:15

2:20007

21001:26000

Except for 10.0.4.0/32

(0:15 3:20007 21001:26000)

On the Spine nodes, BGP policies are configured by Apstra to advertise the following routes to the frontend-weka-leaf 1 leaf node:

  • spine node own loopback interface address
  • frontend-ai-leaf1 loopback interface address
  • spine to frontend-ai-leaf1 nodes interfaces subnets
  • GPU servers to frontend-ai-leaf1 node link subnets

Figure 80: Frontend Spine to Frontend Leaf for WEKA Storage Headend Server BGP

A screenshot of a computer Description automatically generated

Figure 81: Frontend Spine to Frontend Leaf for WEKA Storage GPU Server BGP

A computer screen shot of a diagram Description automatically generated

Table 34 Frontend Spine to Frontend Leaf for WEKA Storage Advertised Routes

Leaf Node Peer(s) Advertised Routes BGP Communities
frontend-spine1 frontend-ai-leaf

Loopback:

10.0.3.0/32

10.0.4.1/32

Leaf-spines links:

10.0.5.0/31

10.0.5.2/31

10.0.5.4/31

10.0.5.6/31

10.0.5.8/31

10.0.5.10/31

GPU server <=> frontend spine links:

10.10.1.16/31

10.10.1.18/31

10.10.1.20/31

10.10.1.22/31

10.10.1.0/31

10.10.1.2/31

10.10.1.4/31

10.10.1.6/31

10.10.1.8/31

10.10.1.10/31

10.10.1.12/31

10.10.1.14/31

WEKA Server’s Management subnet:

10.10.3.0/24

0:15

1:20007

21001:26000

Except for 10.0.4.1/32

(0:15 4:20007 21001:26000)

frontend-spine2 frontend-ai-leaf

Loopbacks:

10.0.3.1/32

10.0.4.1/32

Leaf-spines links:

10.0.5.0/31

10.0.5.2/31

10.0.5.8/31

10.0.5.10/31

10.0.5.12/31

10.0.5.14/31

GPU servers <=> frontend spine links:

10.10.1.16/31

10.10.1.18/31

10.10.1.20/31

10.10.1.22/31

10.10.1.0/31

10.10.1.2/31

10.10.1.4/31

10.10.1.6/31

10.10.1.8/31

10.10.1.10/31

10.10.1.12/31

10.10.1.14/31

WEKA Management server’s subnet:

10.10.3.0/24

0:15

2:20007 21001:26000

Except for 10.0.4.1/32

(0:15 4:20007 21001:26000)

By advertising the subnet assigned to the links between the leaf nodes and the GPU/storage servers, communication between GPUs and the WEKA storage and WEKA management servers is possible across the fabric.

Figure 82: GPU Server to WEKA storage and WEKA Management ServersA diagram of a computer network Description automatically generated

Note:

All the devices are configured to perform ECMP load balancing, as explained later in the document.

GPU Backend Network Connectivity

The GPU Backend fabric is designed as a Layer 3 IP Fabric, where the links between the leaf and spine nodes are configured with /31 IP addresses and are running EBGP. The fabric consists of 2 spine nodes, and 8 spine nodes (per stripe).

There is a single 400GE link between each leaf node and the spine nodes.

Figure 83: GPU Backend Spine to GPU Backend Leaf Nodes ConnectivityA computer screen shot of a diagram Description automatically generated

Table 35: GPU Backend Interface Addresses

Stripe # Spine node Leaf node Spine IP address Leaf IP address
1 gpu-backend-spine 1 gpu-backend-leaf1

10.0.2.0/31

10.0.2.2/31

10.0.2.1/31

10.0.2.3/31

1 gpu-backend-spine 1 gpu-backend-leaf2

10.0.2.4/31

10.0.2.6/31

10.0.2.5/31

10.0.2.7/31

1 gpu-backend-spine 1 gpu-backend-leaf3

10.0.2.8/31

10.0.2.10/31

10.0.2.9/31

10.0.2.11/31

.

.

.

1 gpu-backend-spine 2 gpu-backend-leaf1

10.0.2.64/31

10.0.2.66/31

10.0.2.65/31

10.0.2.67/31

1 gpu-backend-spine 2 gpu-backend-leaf2

10.0.2.68/31

10.0.2.70/31

10.0.2.69/31

10.0.2.71/31

1 gpu-backend-spine 2 gpu-backend-leaf3

10.0.2.72/31

10.0.2.74/31

10.0.2.73/31

10.0.2.75/31

The loopback interfaces also have addresses automatically assigned by Apstra from a predefined pool.

Note:

All IP addresses are assigned by Apstra (from predefined pools of resources) based on the intent.

Table 36: GPU Backend Loopback Addresses

Stripe # Device Loopback Interface Address
1 gpu-backend-spine1 10.0.0.0/32
1 gpu-backend-spine2 10.0.0.1/32
1 gpu-backend-leaf1 10.0.1.0/32
1 gpu-backend-leaf2 10.0.1.1/32
1 gpu-backend-leaf3 10.0.1.2/32

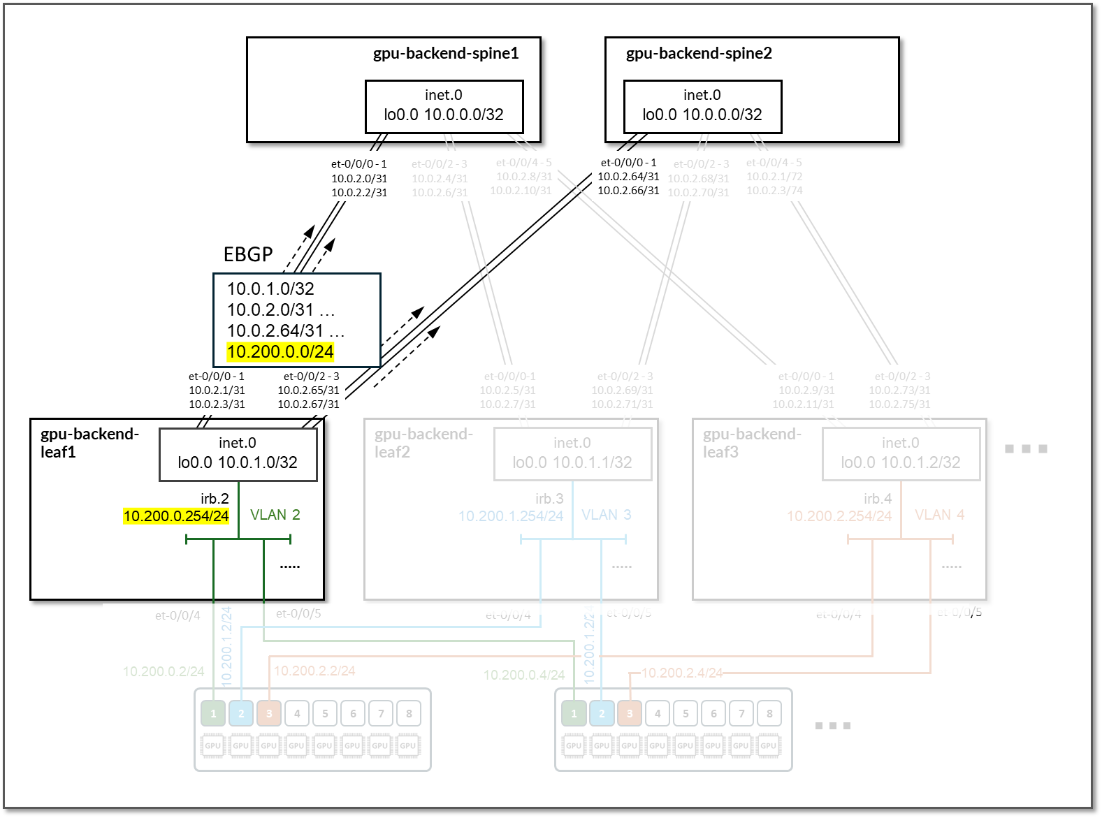
Each leaf node is assigned a /24 subnet out of 10.200/16 and a unique VLAN ID to provide connectivity to the GPU servers. Layer 3 connectivity is provided via an irb interface with an address out of the specific IP subnet, as shown in the table below.

Because each leaf node represents a rail, where all the GPUs with a given number connect, each rail in the cluster is mapped to a different /24 IP subnet.

Figure 84: GPU Backend Servers to Leaf Nodes ConnectivityA computer screen shot of a computer Description automatically generated

Table 37: GPU Backend Servers to Leaf Nodes Connectivity

Stripe # Device Rail # VLAN # Subnet IRB on leaf Connected device(s)
1 gpu-backend-leaf 1 1 2 10.200.0.0/24 10.200.0.254 GPU 1 from all 8 GPU servers
1 gpu-backend-leaf 2 2 3 10.200.1.0/24 10.200.1.254 GPU 2 from all 8 GPU servers
1 gpu-backend-leaf 3 3 4 10.200.2.0/24 10.200.2.254 GPU 3 from all 8 GPU servers
. . .

EBGP is configured between the IP addresses assigned to the spine-leaf nodes links, as shown in Figure 81. There will be 2 EBGP sessions between each gpu-backend-leaf # node and each gpu-backend-spine #.

Figure 85: GPU Backend BGP Sessions

A screenshot of a computer program Description automatically generated

Table 38: GPU Backend Sessions

Stripe # Spine Node Leaf Node Spine ASN Leaf ASN Spine IP Address Leaf IP Address
1 gpu-backend-spine1 gpu-backend-leaf1 4201032100 4201032200

10.0.2.0/31

10.0.2.2/31

10.0.2.1/31

10.0.2.3/31

1 gpu-backend-spine1 gpu-backend-leaf2 4201032201

10.0.2.4/31

10.0.2.6/31

10.0.2.5/31

10.0.2.7/31

1 gpu-backend-spine1 gpu-backend-leaf3 4201032202

10.0.2.8/31

10.0.2.10/31

10.0.2.9/31

10.0.2.11/31

 

.

.

.

         
1 gpu-backend-spine2 gpu-backend-leaf1 4201032101 4201032200

10.0.2.64/31

10.0.2.66/31

10.0.2.65/31

10.0.2.67/31

1 gpu-backend-spine2 gpu-backend-leaf2 4201032201

10.0.2.68/31

10.0.2.70/31

10.0.2.69/31

10.0.2.71/31

1 gpu-backend-spine2 gpu-backend-leaf3 4201032202

10.0.2.72/31

10.0.2.74/31

10.0.2.73/31

10.0.2.75/31

 

.

.

.

         
Note:

All the Autonomous System and community values are assigned by Apstra (from predefined pools of resources) based on the intent.

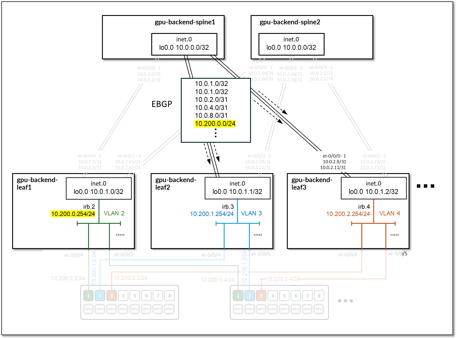
On the Leaf nodes, BGP policies are configured by Apstra to advertise the following routes to the spine nodes:

  • Leaf node own loopback interface address
  • leaf to spine interfaces subnets and
  • irb interface subnet

Figure 86: GPU Backend Leaf Node BGP

A screenshot of a computer Description automatically generated

Table 39: GPU Backend Leaf Node Advertised Routes

Stripe # Device Advertised routes BGP community
1 gpu-backend-leaf 1

10.0.1.0/32

10.0.2.0/31

10.0.2.64/31

10.200.0.0/24

3:20007

21001:26000

1 gpu-backend-leaf 2

10.0.1.1/32

10.0.2.4/31

10.0.2.68/31

10.200.1.0/24

4:20007

21001:26000

1 gpu-backend-leaf 3

10.0.1.2/32

10.0.2.8/31

10.0.2.72/31

10.200.2.0/24

5:20007

21001:26000

On the Spine nodes, BGP policies are configured by Apstra to advertise the following routes to the leaf nodes:

  • spine node own loopback interface address
  • leaf nodes’ loopback interface address
  • spine to leaf interfaces subnets
  • irb interface subnet, as shown below:

Figure 87: GPU Backend Spine Node BGP

A screenshot of a computer Description automatically generated

Table 40: GPU Backend Spine Node Advertised Routes

Stripe # Spine Node Advertised Routes BGP Community
1 gpu-backend-spine 1

10.0.0.0/32

10.0.2.0/31

10.0.2.4/31 …

10.200.1.0/24 …

0:15 X:20007

21001:26000

1 gpu-backend-spine 2

10.0.0.1/32

10.0.2.64/31

10.0.2.68/31 …

10.200.1.0/24 …

0:15 X:20007

21001:26000

By advertising the irb interfaces subnet, communication between GPUs in different rails is possible across the fabric.

Figure 88: Communication Across Rails

A diagram of a computer network Description automatically generated

Note:

All the devices are configured to perform ECMP load balancing, as explained later in the document.

Storage Backend Network Connectivity

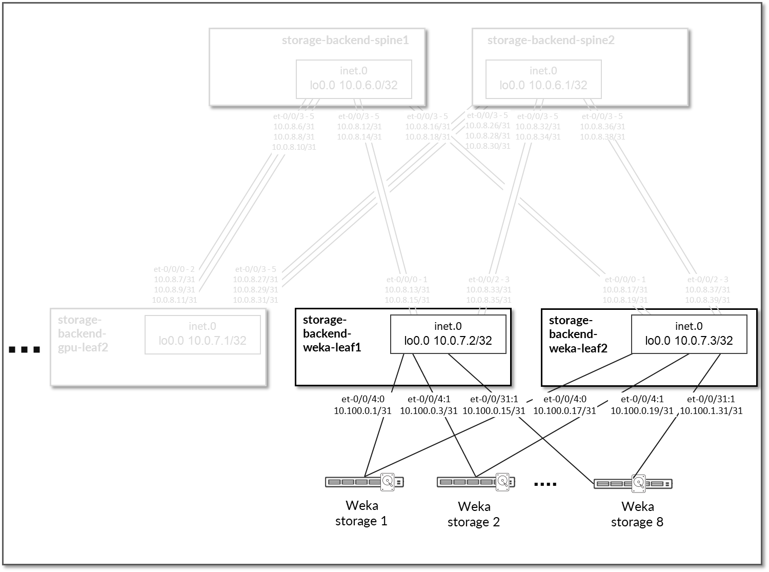
The Storage Backend fabric is designed as a Layer 3 IP Fabric, where the links between the leaf and spine nodes are configured with /31 IP addresses as shown in the table below. The fabric consists of 2 spine nodes and 4 leaf nodes, where 2 leaf nodes are used to connect the storage servers (named storage-backend-weka-leaf #) and 2 are used to connect to the GPU servers (named storage-backend-gpu-leaf #).

There are three 400GE links between each storage-backend-weka-leaf # node and the spine nodes and two 400GE links between each storage-backend-gpu-leaf # node and the spine nodes as shown in Figure 89.

Figure 89: Storage Backend Spine to Storage Backend GPU Leaf Nodes Connectivity

A computer screen shot of a diagram Description automatically generated

Figure 90: Storage Backend Spine to Storage Backend WEKA Storage Leaf Nodes Connectivity

A diagram of storage and storage Description automatically generated

Table 41: Storage Backend Interface Addresses

Spine node Leaf node Spine IP Address Leaf IP Address
storage-backend-spine 1 storage-backend-gpu-leaf 1

10.0.8.0/31

10.0.8.2/31

10.0.8.4/31

10.0.8.1/31

10.0.8.3/31

10.0.8.5/31

storage-backend-spine1 storage-backend-gpu-leaf2

10.0.8.6/31

10.0.8.8/31

10.0.8.10/31

10.0.8.7/31

10.0.8.9/31

10.0.8.11/31

storage-backend-spine1 storage-backend-weka-leaf1

10.0.8.12/31

10.0.8.14/31

10.0.8.13/31

10.0.8.15/31

storage-backend-spine1 storage-backend-weka-leaf2

10.0.8.16/31

10.0.8.18/31

10.0.8.17/31

10.0.8.19/31

storage-backend-spine2 storage-backend-gpu-leaf1

10.0.8.20/31

10.0.8.22/31

10.0.8.24/31

10.0.8.21/31

10.0.8.23/31

10.0.8.25/31

storage-backend-spine2 storage-backend-gpu-leaf2

10.0.8.26/31

10.0.8.28/31

10.0.8.30/31

10.0.8.27/31

10.0.8.29/31

10.0.8.31/31

storage-backend-spine2 storage-backend-weka-leaf1

10.0.8.32/31

10.0.8.34/31

10.0.8.33/31

10.0.8.35/31

storage-backend-spine2 storage-backend-weka-leaf2

10.0.8.36/31

10.0.8.38/31

10.0.8.37/31

10.0.8.39/31

Note:

All IP addresses are assigned by Apstra (from predefined pools of resources) based on the intent.

The loopback interfaces also have addresses automatically assigned by Apstra from a predefined pool.

Table 42: Storage Backend Loopback Interfaces

Device Loopback Interface Address
storage-backend-spine1 10.0.6.0/32
storage-backend-spine2 10.0.6.1/32
storage-backend-gpu-leaf1 10.0.7.0/32
storage-backend-gpu-leaf2 10.0.7.1/32
storage-backend-weka-leaf1 10.0.7.2/32
storage-backend-weka-leaf2 10.0.7.3/32

The H100 GPU Servers and A100 GPU Servers are connected to the storage backend leaf switches as summarized in the following table.

Table 43: Storage GPU Backend Servers to Leaf Nodes Connectivity

GPU servers Leaf Node
H100-1 storage-backend-gpu-leaf1
H100-2
A100-1
A100-2
A100-3
A100-4
H100-3 storage-backend-gpu-leaf2
H100-4
A100-5
A100-6
A100-7
A100-8

The links between the GPU servers and storage-backend-gpu-leaf 1 are assigned /31 subnets out of 10.100.1/24, while the links between the GPU servers and storage-backend-gpu-leaf 2 are assigned /31 subnets out of 10.100.2/24, as shown in Figure 91.

Figure 91: GPU Servers to Storage Backend GPU Leaf nodes Connectivity

A screenshot of a computer Description automatically generated

Table 44: GPU Servers to Storage GPU Backend Interface Addresses

GPU Server Leaf Node GPU Server IP Address Leaf IP Address
H100 GPU Server 1 storage-backend-gpu-leaf 1 10.100.1.8/31 10.100.1.9/31
H100 GPU Server 2 storage-backend-gpu-leaf 1 10.100.1.10/31 10.100.1.11/31
A100 GPU Server 1 storage-backend-gpu-leaf 1 10.100.1.0/31 10.100.1.1/31
A100 GPU Server 2 storage-backend-gpu-leaf 1 10.100.1.2/31 10.100.1.3/31
A100 GPU Server 3 storage-backend-gpu-leaf 1 10.100.1.4/31 10.100.1.5/31
A100 GPU Server 4 storage-backend-gpu-leaf 1 10.100.1.6/31 10.100.1.7/31
H100 GPU Server 3 storage-backend-gpu-leaf 2 10.100.2.8/31 10.100.2.9/31
H100 GPU Server 4 storage-backend-gpu-leaf 2 10.100.2.10/31 10.100.2.11/31
A100 GPU Server 5 storage-backend-gpu-leaf 2 10.100.2.0/31 10.100.2.1/31
A100 GPU Server 6 storage-backend-gpu-leaf 2 10.100.2.2/31 10.100.2.3/31
A100 GPU Server 7 storage-backend-gpu-leaf 2 10.100.2.4/31 10.100.2.5/31
A100 GPU Server 8 storage-backend-gpu-leaf 2 10.100.2.6/31 10.100.2.7/31

Like the GPU servers, the WEKA storage servers are connected to the two storage-backend-weka-leaf # nodes as shown Figure 92.

Figure 92: WEKA Storage servers to Leaf Nodes Connectivity

A screenshot of a computer Description automatically generated

Each GPU server to leaf node connection is assigned a /31 subnet out of 10.100.0.0/24, as shown in the following table.

Table 45: WEKA Storage Servers to Leaf Nodes Interface Addresses

WEKA Server Leaf Node WEKA Server IP Address Leaf IP Address
WEKA storage Server 1 storage-backend-weka-leaf 1 10.100.0.0/31 10.100.0.1/31
WEKA storage Server 2 storage-backend-weka-leaf 1 10.100.0.2/31 10.100.0.3/31
WEKA storage Server 3 storage-backend-weka-leaf 1 10.100.0.4/31 10.100.0.5/31
WEKA storage Server 4 storage-backend-weka-leaf 1 10.100.0.5/31 10.100.0.7/31
WEKA storage Server 5 storage-backend-weka-leaf 1 10.100.0.8/31 10.100.0.9/31
WEKA storage Server 6 storage-backend-weka-leaf 1 10.100.0.10/31 10.100.0.11/31
WEKA storage Server 7 storage-backend-weka-leaf 1 10.100.0.12/31 10.100.0.13/31
WEKA storage Server 8 storage-backend-weka-leaf 1 10.100.0.14/31 10.100.0.15/31
       
WEKA storage Server 1 storage-backend-weka-leaf 1 10.100.0.16/31 10.100.0.17/31
WEKA storage Server 2 storage-backend-weka-leaf 1 10.100.0.18/31 10.100.0.19/31
WEKA storage Server 3 storage-backend-weka-leaf 1 10.100.0.20/31 10.100.0.21/31
WEKA storage Server 4 storage-backend-weka-leaf 1 10.100.0.22/31 10.100.0.23/31
WEKA storage Server 5 storage-backend-weka-leaf 1 10.100.0.24/31 10.100.0.25/31
WEKA storage Server 6 storage-backend-weka-leaf 1 10.100.0.26/31 10.100.0.27/31
WEKA storage Server 7 storage-backend-weka-leaf 1 10.100.0.28/31 10.100.0.29/31
WEKA storage Server 8 storage-backend-weka-leaf 1 10.100.0.30/31 10.100.0.31/31

Notice that the leaf nodes in this case are using physical interfaces to connect to the storage servers. Thus, no irb interface or vlan id are used for this connectivity.

EBGP is configured between the IP addresses assigned to the links between the spine and the leaf nodes as shown in Figure 93.

There will be 3 EBGP sessions between each storage-backend-weka-leaf # node and the spine nodes. Similarly, there will be 2 EBGP sessions between each storage-backend-gpu-leaf # node.

Figure 93: Storage Backend Spine to Storage Backend Leave for GPU Servers EBGP

A screenshot of a computer Description automatically generated

Figure 94: Storage Backend Spine to Storage Backend Leave for WEKA Servers EBGP A diagram of storage and storage Description automatically generated

Table 46: Storage Backend Sessions

Spine Node Leaf Node Spine ASN Leaf ASN Spine IP Address Leaf IP Address
storage-backend-spine1 storage-backend-gpu-leaf1 4201032500 4201032600

10.0.8.0/31

10.0.8.2/31

10.0.8.4/31

10.0.8.1/31

10.0.8.3/31

10.0.8.5/31

storage-backend-spine1 storage-backend-gpu-leaf2 4201032601

10.0.8.6/31

10.0.8.8/31

10.0.8.10/31

10.0.8.7/31

10.0.8.9/31

10.0.8.11/31

storage-backend-spine1 storage-backend-weka-leaf1 4201032602

10.0.8.12/31

10.0.8.14/31

10.0.8.13/31

10.0.8.15/31

storage-backend-spine1 storage-backend-weka-leaf2 4201032603

10.0.8.16/31

10.0.8.18/31

10.0.8.17/31

10.0.8.19/31

           
storage-backend-spine2 storage-backend-gpu-leaf1 4201032501 4201032600

10.0.8.20/31

10.0.8.22/31

10.0.8.24/31

10.0.8.21/31

10.0.8.23/31

10.0.8.25/31

storage-backend-spine2 storage-backend-gpu-leaf2 4201032601

10.0.8.26/31

10.0.8.28/31

10.0.8.30/31

10.0.8.27/31

10.0.8.29/31

10.0.8.31/31

storage-backend-spine2 storage-backend-weka-leaf1 4201032602

10.0.8.32/31

10.0.8.34/31

10.0.8.33/31

10.0.8.35/31

storage-backend-spine2 storage-backend-weka-leaf2 4201032603

10.0.8.36/31

10.0.8.38/31

10.0.8.37/31

10.0.8.39/31

On the Leaf nodes BGP policies are configured by Apstra to advertise the following routes to the spine nodes:

Note:

All the Autonomous System and community values are assigned by Apstra (from predefined pools of resources) based on the intent.

  • Leaf node own loopback interface address,
  • leaf to spine interfaces subnets and
  • GPU/WEKA storage server to leaf node link subnets.

Figure 95: Storage Backend Leaf BGP

A screenshot of a computer Description automatically generated

Table 47: Storage Backend Leaf Node Advertised Routes

Leaf Node Peer Advertised Routes BGP Communities
storage-backend-gpu-leaf1

storage-backend-spine1 &

storage-backend-spine2

10.0.7.0/32

10.0.8.0/31

10.0.8.2/31

10.0.8.4/31

10.0.8.20/31 …

10.100.1.0/31

10.100.1.2/31 …

3:20007

21001:26000

storage-backend-gpu-leaf2

storage-backend-spine1 &

storage-backend-spine2

10.0.7.1/32

10.0.8.6/31

10.0.8.8/31

10.0.8.10/31

10.0.8.26/31 …

10.100.2.0/31

10.100.2.2/31 …

4:20007

21001:26000

storage-backend-weka-leaf1

storage-backend-spine1 &

storage-backend-spine2

10.0.7.2/32

10.0.8.12/31

10.0.8.14/31

10.0.8.32/31 …

10.100.0.16/31

10.100.0.18/31 …

5:20007

21001:26000

storage-backend-weka-leaf2

storage-backend-spine1 &

storage-backend-spine2

10.0.7.3/32

10.0.8.16/31

10.0.8.17/31

10.0.8.36/31 …

10.100.0.16/31

10.100.0.18/31 …

6:20007

21001:26000

On the Spine nodes, BGP policies are configured by Apstra to advertise the following routes to the leaf nodes:

  • spine node own loopback interface address
  • leaf nodes’ loopback interface address
  • spine to leaf interfaces subnets
  • GPU/WEKA storage server to leaf node link subnets.

Figure 96: Storage Backend Spine BGP

A screenshot of a computer Description automatically generated

Table 48: Storage Backend Spine Node Advertised Routes

Spine Node Peer Advertised Routes BGP Communities
storage-backend-spine1 storage-backend-gpu-leaf1

10.0.6.0/32

10.0.7.1/32

10.0.7.2/32

10.0.7.3/32

10.0.8.6/31

10.0.8.8/31

10.0.8.10/31

10.0.8.12/31

10.0.8.14/31 …

10.100.0.0/31

10.100.0.2/31 …

10.100.2.0/31

10.100.2.2/31 …

3:20007

21001:26000

storage-backend-gpu-leaf2

10.0.6.0/32

10.0.7.0/32

10.0.7.2/32

10.0.7.3/32

10.0.8.0/31

10.0.8.2/31

10.0.8.4/31

10.0.8.12/31

10.0.8.14/31 …

10.100.0.0/31

10.100.0.2/31 …

10.100.1.0/31

10.100.1.2/31 …

storage-backend-weka-leaf 1

10.0.6.0/32

10.0.7.0/32

10.0.7.1/32

10.0.7.3/32

10.0.8.0/31

10.0.8.2/31

10.0.8.4/31 …

10.100.0.0/31

10.100.0.2/31 …

10.100.1.0/31

10.100.1.2/31 …

10.100.2.0/31

10.100.2.2/31 …

storage-backend-weka-leaf 2

10.0.6.0/32

10.0.7.0/32

10.0.7.1/32

10.0.7.2/32

10.0.8.0/31

10.0.8.2/31

10.0.8.4/31

10.0.8.20/31 …

10.100.0.0/31

10.100.0.2/31 …

10.100.1.0/31

10.100.1.2/31 …

10.100.2.0/31

10.100.2.2/31 …

storage-backend-spine2 storage-backend-gpu-leaf1

10.0.6.1/32

10.0.7.1/32

10.0.7.2/32

10.0.7.3/32

10.0.8.6/31

10.0.8.8/31

10.0.8.10/31

10.0.8.12/31

10.0.8.14/31 …

10.100.0.0/31

10.100.0.2/31 …

10.100.2.0/31

10.100.2.2/31 …

4:20007

21001:26000

storage-backend-gpu-leaf2

10.0.6.1/32

10.0.7.0/32

10.0.7.2/32

10.0.7.3/32

10.0.8.0/31

10.0.8.2/31

10.0.8.4/31

10.0.8.12/31

10.0.8.14/31 …

10.100.0.0/31 10.100.0.2/31 …

10.100.2.0/31

10.100.2.2/31 …

storage-backend-weka-leaf 1

10.0.6.1/32

10.0.7.0/32

10.0.7.1/32

10.0.7.3/32

10.0.8.0/31

10.0.8.2/31

10.0.8.4/31 …

10.100.0.0/31

10.100.0.2/31 …

10.100.1.0/31

10.100.1.2/31 …

10.100.2.0/31

10.100.2.2/31 …

storage-backend-weka-leaf 2

10.0.6.0/32

10.0.7.1/32

10.0.7.2/32

10.0.7.3/32

10.0.8.6/31

10.0.8.8/31

10.0.8.10/31

10.0.8.12/31

10.0.8.14/31 …

10.100.0.0/31 10.100.0.2/31 …

10.100.2.0/31

10.100.2.2/31 …

By advertising the subnet assigned to the links between the leaf nodes and the GPU/storage servers, communication between GPUs and the storage servers is possible across the fabric.

Figure 97: Storage Subnet Advertisement

A diagram of a computer server Description automatically generated

Note:

All the devices are configured to perform ECMP load balancing, as explained later in the document.